Rekognition extractor

From WandoraWiki
Jump to: navigation, search

The ReKognition Face Detection extractor uses the ReKognition Face Detection API to construct Topic Map data from image data containing faces. Most of the API features are supported and are available. The API and hence the extractor both require an API key available after registeration here.

The extractor is located in File > Extract > Media > ReKognition extractor...

Most of the qustomization options available are listed in a configuration dialog for the tool. Most of the face detection features are represented as either occurrance data of a detection topic or as separate topics associated with the detection and possibly a confidence value topic. The extractor also makes use of the celebrity naming functionality of the API. An attempt is made to name celebrities in a given image so that the best match in terms of confidence is selected given that the confidence is larger than the treshold specified in the configuration dialog. Other matches are also added as associated topics to the detection.

It should be noted that large scale usage of the API is paid and more detailed searches in terms details queried contribute more to the usage count and thus the cost of usage. Therefore one should expect higher costs for detailed and large scale usage of the API also within Wandora.

Example 1

A simple use case where an image of Jim Carrey is subjected to detection is detailed here.

First we check all the detection jobs and celebrity naming functionality to demonstrate the results we obtain.

Rekognition extractor 01.png

Confirming the configuration we are asked to input the API key and secret.

Rekognition extractor 02.png

We can then open the extractor dialog and give the URL for the image we want to work with.

Rekognition extractor 03.png

The API is then contacted and the response is parsed into TopicMap data. Here we find a highly confident match to Jim Carrey as expected. Also a long list of features as well as possible emotions and other celebrity matches are listed.

Rekognition extractor 04.png

Example 2

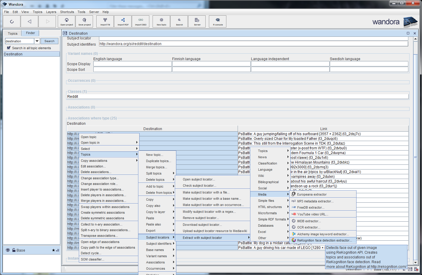
For a more complex use case we use the Reddit extractor to find the top posts currently in r/photoshopbattles and attempt to name possible celebrities. The reddit API extraction returns a list of links including at least of few cases where we expect a celebrity to be matched.

Rekognition extractor 05.png

Finding the destination associations for those links we are able to select a list of corresponding image URLs.

Rekognition extractor 06.png

We then navigate through a context menu to Topics > Subject locators > Extract with subject locator > Media > ReKognition face detection extractor to run an extraction on each of the image URLs.

Rekognition extractor 07.png

Looking through the results we find a lot of detections where in addition to Jim Carrey before the API was able to detect Kate Upton in one of the pictures. The link description leads us to believe that the detection is valid.

Rekognition extractor 08.png

On the other hand a "Man with ice cream" is mistaken for a happy Gianluigi Buffon known for his long career as the first choice goalkeeper for Juventus and the Italy national team.

Rekognition extractor 09.png


Example 2

Personal tools