Screenshots
Screen captures have been taken from Wandora versions dated 2009-05-25 and 2010-08-19. As Wandora is developed intensely, it is possible that current Wandora release (2016-05-10) has slightly different look compared to screen captures below. Tutorial videos at wandoratv review Wandora in action.
Wandora and Windows
Next screen captures a very common view in Wandora. User has opened a topic in Traditional topic panel. Panel views all information related to the topic, and allows the user to modify topic's internal structures such as base name, subject locator, and variant names. In our example the topic is named In Visible Silence (album). Left bottom corner views topic map layers in current project. Project has three topic map layers, namely Art of Noise, Last.fm, and Base. Current topic, topic's layer distribution, and current layer are viewed in bottom right corner of the Wandora window. Above topic map layers, locates a topic tree, and a finder. Topic tree views your topics arranged along topic relations such as subclass-superclass and class-instance. Sometimes your topic doesn't contain any relations and you have to use free text search, a finder, to locate the topic.
Wandora views also topic map graphs. Selecting View > Topic panels > Graph topic panel changes topic view to graph visualization where user can open and close graph nodes, and even edit topics in graph.
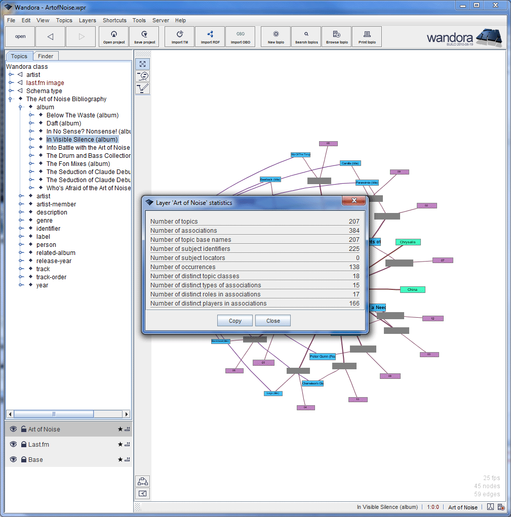
It is possible to open multiple topic maps at once in Wandora. Wandora keeps open topic maps in layer stack located left bottom corner of Wandora window. User has selected the Art of Noise layer and selected Layers > Statistics > Layer info. Info window contains some basic metric data of current topic layer including the number of topics and associations.
Ok, here user has opened Wandora project wordnet_v25.wpr and has selected layer wordnet-similarity. Layer contains a topic map with Wordnet's word similarity associations. Then user has activated a tool Layers > Statistics > Layer connection statistics which counts how topics contain associations and represents count numbers as a graph. User can copy count numbers by clicking Copy to clipboard button.
Here the user has opened Tool manager. Tool manager enables the user to extend the feature set of Wandora by attaching tool classes to Wandora. The screen capture views a list of available tools in Wandora. User can change tool paths in Paths tab and create tool sets in Tool sets tab. Right clicking a tool reveals a context menu to execute the tool for example.
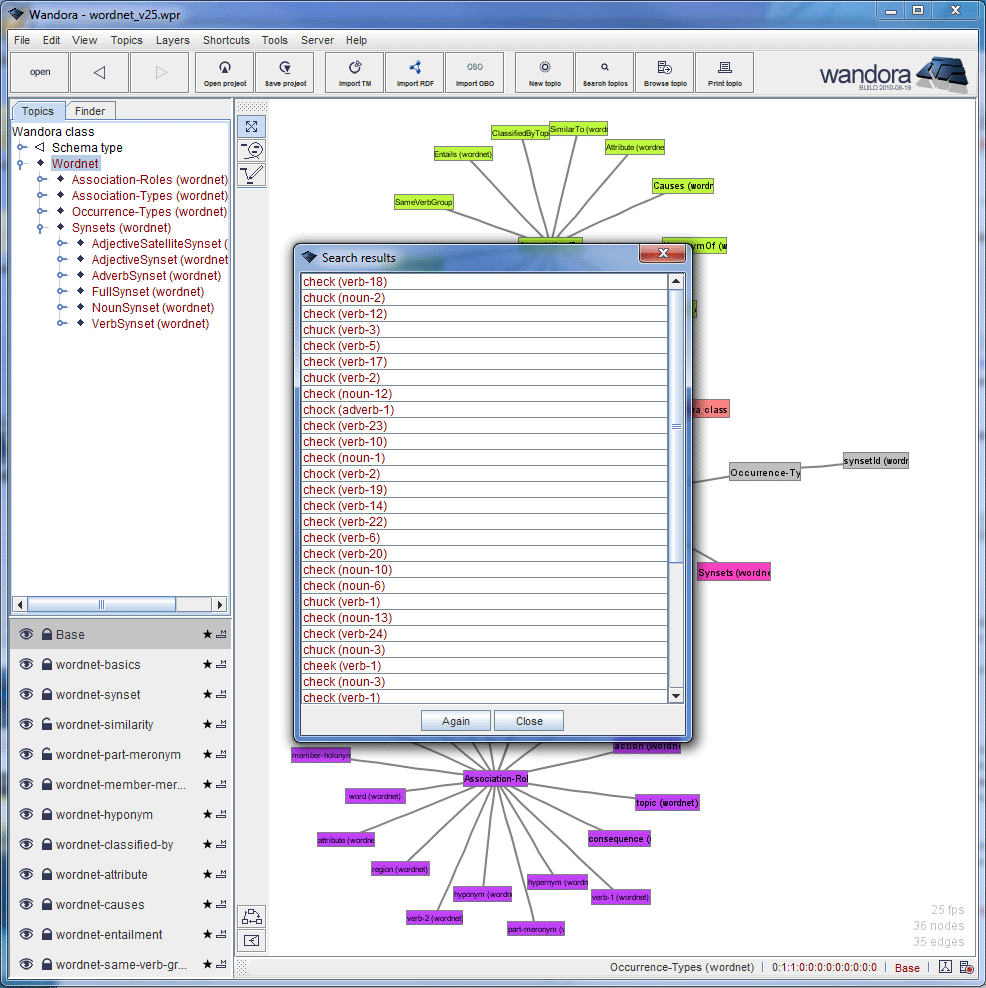
In order to find topics Wandora offers a regular expression search but also similarity search viewed below. User can search for topics with similar name for example. User can change the expected similarity level and similarity algorithm. Below user is about to search topics with name check or similar measured with Levenshtein algorithm.
After previous search Wandora views results in separate window. To open found topic user can double click a topic in results window for example.
Wandora allows some very nice editing features to modify not just one but multiple topics at once. Next screen capture demonstrates one of such occasions where the user must remove ending parenthesis in selected beat words. The user has searched topics with Finder. Then user has selected the result set, right clicked the selection and choosed Topics > Base names > Regex replace... in the context menu. Regular expression editor window opens and enables the user to construct and test regular expressions.
After pressing Apply button, all base names in selected topics are renamed as beat. As multiple topics get same base name, topics are merged resulting only one topic with a base name beat. However, due to merge rules, this merged topic contains now all associations of original topics.
Wandora supports multiple data storage options including database topic maps. Below the user is creating a new layer for database topic map. Wandora does not actually create the database but connects to existing database. To make a database connection Wandora requires database's IP address, database name, user name and password.
Wandora supports text occurrences (also called as text datas). Occurrence is a text fragment that is attached to a topic. Usually occurrence describes the topic in some way. Wandora has a simple text editor to edit text occurrences. Screen capture below demonstrates a situation where user is editing info occurrence of topic Elvis Presley (artist).
The screenshot below views topic Elvis Presley (artist) with a subject locator referring an image file. If topic has a subject locator referring to an image file Wandora views the image in top of topic panel. User may change preview's size with context menu options.
Wandora and Ubuntu Linux
Wandora works also on Linux Ubuntu. Screen capture views Wandora on Sun's VirtualBox Ubuntu installation.
Wandora and Mac OS X
Wandora works also on Macs. Screen capture below views Wandora in MacOS.












