SemanticHacker classifier

From WandoraWiki
Jump to: navigation, search

SemanticHacker classifier was one of the first classifiers in Wandora. Although the original SemanticHacker API still is available, developers can not acquire API keys for the original SemanticHacker API any more. TextWise, the company providing SemanticHacker API has also a similar API and we have changed the SemanticHacker classifier to the TextWise classifier.

Wandora's SemanticHacker classifier requests a text document and classifies it using SemanticHacker's Simplified Semantic Signature. The effect is that given text document or fragment is tagged with several tags possibly reflecting the content of the text. However, tags and tag weights provided by the SemanticHacker should be considered as an entity signature of the text. This is little different perspective compared to OpenCalais classifier for example.

SemanticHacker classifier requires valid api token from SemanticHacker. You can apply your token here.

Contents

SemanticHacker classification example

SemanticHacker classifier starts with menu option File > Extract > Classification > SemanticHacker classifier.... Let's try to classify WandoraWiki's first text chapter.


Semantichacker dialog.gif


Before classification Wandora requests SemanticHacker api key used to access the web api. Wandora does not store the key between use sessions. If api key is valid and classification was successful, Wandora creates a topic for the text document and all SemanticHacker provided semantic dimensions and weights. Below is a screenshot of Wandora with a SemanticHacker tagged text document topic open.


Semantichacker example.gif

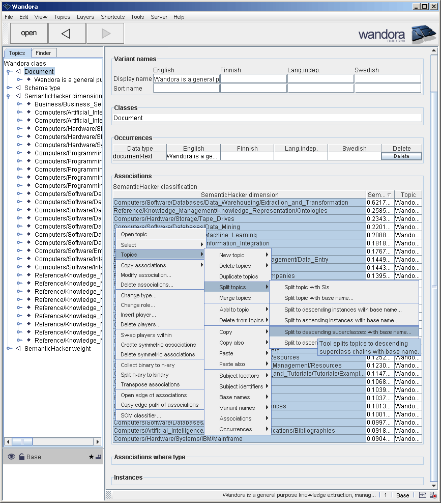
SemanticHacker classification example continued

Although it was expressed above that SemanticHacker classification should be considered as a single signature entity, you might find it useful to chop down SemanticHacker dimensions. By default SemanticHacker dimension is a slash separated keyword list and one could assume keyword chain respects superclass-subclass relation i.e. left side keyword can be seen as a superclass of right side keyword. Next screenshots demonstrate how you can postprocess dimension keywords provided by the SemanticHacker. Split operation is not SemanticHacker specific but can be used in any context where you need to split down topics to a chain of superclass-subclass topics.


Semantichacker post1.gif


Semantichacker post2.gif

Note: Regular expression used to split base names is a combination of back slash and slash character. Yes, it looks like V but isn't!


Semantichacker post3.gif


Semantichacker post4.gif

Additional notes

  • SemanticHacker classifier accepts only texts with less than 1000 characters.

See also

Personal tools